submitting a project
Assignment
submission through Eclipse not only simplifies the grading process for
the professor, TA, and student, but it also lets you to check the
history of submissions and allows you to submit a project from your
dorm room or any lab computer at any hour of the day.
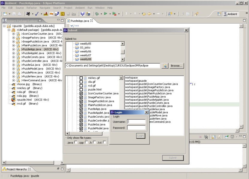
Submitting
allows the programmer to digitally send in a programming assignment to
be graded. In order to submit an assignment stored as a Project folder,
find the button Ambient > Submit Project for Grading.
After choosing that, you will be faced with a dialog asking which
assignment you'd like to submit.

Navigate
through the tree of available courses and assignments in the upper
frame of the window and find which one fits your code submission. Next,
navigate to your project files in the lower left frame of the window to
find your project folder. Select which files you will submit to be
graded. These files will be listed in the frame on the right side of
the window. Once all files to be submitted have been chosen and are
thus listed on the right side, click the Submit button.
You will be
asked to enter your NetID and password before your files are submitted,
and after a successful submission, you will always be able to check
back on your submission history with the Submit History button.
Before submitting a project as final, you
should always make sure it runs. For a project to be able to run, at
least one of the classes will have to have a main method. Now all you
have to do is select the dropdown menu with the icon
and
choose Run Application (or whichever type of program you are
working on). Depending on the type of the application, you will either
see a new window pop up, or you will see some output in the console
window (bottom right).
|